Vue base
基于 Vue 2.0 的笔记
01 初识 Vue
Vue.js(简称 Vue)是一个用于构建用户界面的渐进式 JavaScript 框架。Vue 的设计核心是通过简洁的 API 和高效的响应式数据绑定,帮助开发者更容易地创建现代化的前端应用。
- 想让 Vue 工作,就必须创建一个 Vue 实例(ViewModel,vm),且要传入一个配置对象
- root 容器里的代码依然符合 HTML 规范,只不过混入了一些特殊的 Vue 语法
- root 容器里的代码被称为 Vue 模板
- Vue 实例和容器是一一对应的
- 真实开发中只有一个 Vue 实例,并且会配合着组件 (Vue Components,vc) 一起使用
{{ xxx }}中的xxx要写 JS 表达式,且xxx可以自动读取到data中的所有属性- 一旦
data中的数据发生改变,那么页面中用到该数据的地方也会自动更新
// Vue 实例和 Vue 组件中常用的配置项(vm 和 vc 共有的)
// main.js 里面 new Vue 生成的叫做 vm;其他 .vue 文件中 export default 的都是 vc
new Vue({
// 1.数据
data() {}, // 可简写为对象形式,但不推荐
computed: {}, // 计算属性
watch: {}, // 监视属性
methods: {}, // 方法(函数)
props: {}, // 接收父组件和路由传来的数据
// 2.DOM
el: "#app", // 仅用于 new Vue 的 vm 中
template: "<App/>", // 一个字符串模板作为 Vue 实例的标识
render: (h) => h(App), // 字符串模板的替代方案
renderError: {}, // 渲染失败时的输出
// 3.生命周期钩子(回调函数,有省略)
beforeCreate() {},
created() {}, // 出现 $
beforeMount() {},
mounted() {}, // 出现 $el
beforeUpdate() {},
updated() {},
activated() {}, // 当使用 keep-alive 缓存组件时会出现
deactivated() {}, // 当使用 keep-alive 缓存组件时会出现
beforeDestroy() {},
destroyed() {},
// 4.资源
components: {}, // 组件
directives: {}, // 指令
filters: {}, // 过滤器
mixins: {}, // 混合、混入
// 5.其他
name: "", // 用在组件 vc 身上
store: store, // 当使用 Vue.use(Vuex) 后,就可以传入 store 配置项(vm 身上)
router: router, // 当使用 Vue.use(VueRouter) 后,就可以传入 router 配置项(vm 身上)
beforeRouteEnter, // 组件内守卫(进入守卫),vc 身上
beforeRouteLeave, // 组件内守卫(离开守卫),vc 身上
});02 模板语法
写在 <template> 标签中的语法
插值语法
功能:用于解析标签体内容
<template>
<div>{{ xxx }}</div>
</template>xxx 是 JS 表达式,且可以直接读取到 data 中的所有属性
指令语法
功能:用于解析标签(包括:标签属性、标签体内容、绑定事件......)
举例:v-bind:href="xxx" 或 简写为 :href="xxx",xxx 同样要写 JS 表达式,且可以直接读取到 data 中的所有属性
03 数据绑定
v-bind v-model sync
单向绑定 v-bind
- 数据只能从
data流向页面,v-bind:attr="xxx"可以简写成:attr="xxx" - 可以绑定其他属性,通常在属性前面加上冒号,这样属性等号后面的值就当作 JS 表达式来解析
双向绑定 v-model
- 数据不仅可以从
data流向页面,也可以从页面流向data,只能应用于表单元素 v-model:value="xxx"可以简写为v-model="xxx",默认收集的是 value 值label标签为input元素定义标注(标记);它不会向用户呈现任何特殊效果。不过,它为鼠标用户改进了可用性。如果您在label元素内点击文本,就会触发此控件。就是说,当用户选择该标签时,浏览器就会自动将焦点转到和标签相关的表单控件上;使用for属性指定表单控件的id- 三个修饰符
v-model.lazy失去焦点再收集数据v-model.number输入字符串转为有效数字(整数,有加减号)v-model.trim去除首尾空格
收集表单数据
<!-- 收集表单数据 -->
<form action="/submit" method="post" @submit.prevent="() => { console.log('表单提交事件') }">
<!-- action 指定表单提交的地址,不过基本不用 -->
<label for="demo">账号</label>
<!-- 用 lable 之后,点击“账号”也可以使输入框获取焦点 -->
<input type="text" id="demo" v-model.trim="userInfo.account" />
<!-- trim 去掉前后的空格 -->
密码:<input type="password" v-model="userInfo.password" /> 年龄:<input
type="number"
v-model.number="userInfo.age"
/>
<!-- 字符串转数字 -->
性别:
<!-- 单选,需配置相同的 name 和 value 属性,收集 value 值 -->
男<input type="radio" name="sex" v-model="userInfo.sex" value="male" /> 女<input
type="radio"
name="sex"
v-model="userInfo.sex"
value="female"
/>
<!-- 多选,如果没有 value 属性,或者有 value 属性,但是 v-model 初始值不是数组,则收集是否选择的布尔值,即 checked 属性值;如果配置了 value 属性,且 v-model 初始值为数组,则收集 value 组成的数组 -->
爱好: 学习<input type="checkbox" v-model="userInfo.hobby" value="study" /> 打游戏<input
type="checkbox"
v-model="userInfo.hobby"
value="game"
/>
吃饭<input type="checkbox" v-model="userInfo.hobby" value="eat" />
所属校区
<select v-model="userInfo.city">
<option value="">请选择校区</option>
<option value="beijing">北京</option>
<option value="shanghai">上海</option>
<option value="shenzhen">深圳</option>
<option value="wuhan">武汉</option>
</select>
其他信息:
<textarea v-model.lazy="userInfo.other"></textarea>
<button type="submit">提交</button>
<button type="reset">重置</button>
<!-- 表单中的按钮,如果不配置 type 属性,会被当成提交按钮,点击按钮会触发表单数据提交,提交的地址和方法在 form 标签的 action 和 method 中配置,同时会刷新页面。点击提交按钮会触发 form 标签的 submit 事件 -->
</form>
<script>
const userInfo = {
account: "",
password: "",
age: 18,
sex: "female",
hobby: ["study"],
city: "beijing",
other: "",
agree: false,
};
</script>表单相关知识
form标签用于收集表单数据,里面主要包裹input,textarea等输入类型元素form标签具有几个属性,action表示想服务器提交表单的地址,method表示提交表单的方法,表单提交时会触发submit事件form标签中的button如果不指定type,则默认为submit,点击按钮时会触发表单的submit事件
sync 修饰符
sync修饰符可以实现类似v-model的双向绑定,因为一个组件只能有一个v-model,而且props的数据是不可以修改的,所以需要双向绑定props的数据或其他数据的时候,可以用sync修饰符。它也是组件通信方式的一种;:money.sync表示父组件通过 props 给子组件传递一个数据money,同时给当前子组件绑定一个自定义事件update:money
<child :show="show" @update:show="show=$event"></child>
<!-- 等价于 -->
<child :show.sync="show"></child>
<!-- 注意:子组件中触发自定义事件的形式必须类似如下 -->
<script>
this.$emit("update:show", !this.show);
</script>
<!-- 在 Vue 3 中,v-model 可以绑定多个值 v-model:demo="" v-model:test="" -->
<child v-model:demo="demo" v-model:test="test"></child>
<!-- 子组件 defineModel 的写法 -->
<script>
const demo = defineModel("demo");
const test = defineModel("test");
const changeDemo = () => {
demo.value = "demo";
};
const changeTest = () => {
test.value = "test";
};
</script>04 el 与 data 的两种写法
el 的写法
// 方法1
new Vue({
el: '#root', // new Vue 时配置 el 属性
...
})
// 方法2
const vm = new Vue({ ... })
vm.$mount('#root') // 创建 Vue 实例 vm,使用 vm.$mount('#root'),这是 Vue 原型身上的方法data 的写法
组件中的 data 必须写成函数式,定义组件时会通过 Vue.extend() 生成组件实例,每次都返回一个全新的 VueComponent;如果采用对象的方式,一个组件在复用的时候,data 都指向同一个对象地址,改变一处会影响其他处;而采用函数返回的对象地址是不同的,不会产生污染。
new Vue({
// 对象式,vue3 中已被废弃
data: {
name: "demo",
},
// 函数式(推荐使用)
data: function () {
return { name: "demo" };
},
// 简写
data() {},
});由 Vue 管理的函数,一定不要写箭头函数,一旦写了箭头函数,this 就不再是 Vue 实例了
05 数据代理和数据劫持
MVVM 模型

- M:模型 (Model) :
data中的数据 - V:视图 (View) :模板代码,即
template标签中的内容 - VM:视图模型 (ViewModel):Vue 实例对象
data中所有的属性,最后都出现在了vm身上
vm身上所有的属性及 Vue 原型上所有属性,在 Vue 模板中都可以直接使用
Object.defineProperty
- 给对象添加属性,直接用
=添加的时候,添加的属性是不可以枚举的 - 使用 JS 实现给对象添加或修改属性:
Object.defineProperty(obj, prop, descriptor) - 可以添加
getter和setter以实现响应式
Vue 响应式原理
let number = 18;
// 1. 数据属性 (4 项)
Object.defineProperty(person, "age", {
value: 18,
writable: true, // 控制属性是否可以被修改,默认值是 false
enumerable: true, // 控制属性是否可以枚举,默认值是 false
configurable: true, // 控制属性是否可以被删除,默认值是 false
});
// 2. 访问器属性 (4 项)
Object.defineProperty(person, "age", {
enumerable: true, // 控制属性是否可以枚举,默认值是 false
configurable: true, // 控制属性是否可以被删除,默认值是 false
// 当有人读取 person 的 age 属性时,get 函数(getter)就会被调用,且返回值就是 age 的值
get() {
// 收集依赖
console.log("有人读取age属性了");
return number;
},
// 当有人修改 person 的 age 属性时,set 函数(setter)就会被调用,且会收到修改的具体值
set(newVal) {
// 如果新的值和旧的值相等就不用修改
if (newVal === number) return;
// 触发依赖更新
console.log("有人修改了age属性,且值是", newVal);
number = newVal;
},
});
// 定义属性时两种属性只能二选一数据代理
- 数据代理:通过一个对象 B 代理对另一个对象 A 中属性的操作,给对象 B 添加对象 A 的属性即可
- Vue 中的数据代理:通过
vm对象来代理vm._data对象中属性的操作,添加了getter和setter vm._data中的数据来自于data配置项,使用的是数据劫持,为了实现响应式

数据劫持 (监听)
Vue 响应式原理
1️⃣ Vue 监测对象中数据的改变
- 通过一个
Observer加工劫持data对象中的数据,添加getter和setter,在setter中加入重新解析模板操作 - 将加工后的数据给
vm._data - 使用数据代理,把
vm._data下的数据给到vm
// Vue 数据劫持的基本原理 (实现响应式)
// 1. 数据
const data = { name: "Vue", version: "2.0" };
// 2. 创建一个监视的实例对象,用于监视 data 中属性的变化
const obs = new Observer(data); // 订阅者
// 3. 观察者 obs 上具有 data 的所有属性和对应的 getter 和 setter;将 obs 赋给 data 和 vm._data
const vm = {};
vm._data = data = obs; // 使用 obs 包装 data
// 创建一个 Observer 构造函数,Observer 复制了 data 对象的所有数据,并添加了 getter 和 setter
// 没有考虑递归
function Observer(obj) {
// 汇总对象中所有的属性形成一个数组
const keys = Object.keys(obj);
// 遍历属性,添加 getter 和 setter
keys.forEach((key) => {
// this 是 Observer 的实例对象 obs,用于监视的实例对象!!!
Object.defineProperty(this, key, {
get() {
return obj[key];
},
set(newVal) {
// 1. 如果新的值和旧的值相等就不用修改
if (newVal === obj[key]) return;
// 2. 新的值和旧的值不相等
obj[key] = newVal;
// 在 setter 中触发重新解析模板操作
console.log("数据发生变化了,我要去解析模板,生成虚拟 DOM,接着忙了");
// 一般是调用原生的 DOM 方法,修改页面
},
});
});
// 每个 Observer 实例中都有一个 Dep
}如果想直接为 data 添加 getter 和 setter 可以使用下面方法
// 这种方法使用中转变量 value 存储了 obj[key] 的值,避免了无限循环
const data = { name: "Vue", version: "2.0" };
function Observer(obj) {
Object.keys(obj).forEach((key) => {
// 需要用中转变量存储 obj[key] 值,防止死循环
let value = obj[key];
Object.defineProperty(obj, key, {
enumerable: true,
configurable: true,
get() {
console.log(`Getting ${key}!`);
return value;
},
set(newVal) {
if (newVal === obj[key]) return;
console.log(`Setting ${key}! 触发解析模板操作`);
value = newVal;
},
});
});
}
new Observer(data);总结:Vue 先劫持 data 对象,添加 getter 和 setter,并在 setter 中调用重新解析模板的操作(每个 setter 中有一个 watcher);之后将劫持的数据赋给
vm._data对象;然后使用数据代理,将数据赋给 vm 对象做代理,这样就可以直接在 vm 身上拿到 data 中的数据了。
Vue.set()
- 如果初始化时 vm 的 data 里面没有的属性,需要增加时,要调用
Vue.set(),不能直接使用vm._data添加,不然会没有 getter 和 setter - 但是注意:不能使用此方法往 vm 和 vm.data 中添加属性,只能往其下一层添加
// Vue.set(target, key, val) or vm$set(target, key, val)
Vue.set(vm._data.student, "sex", "男");
Vue.set(vm.student, "sex", "男");
vm$set(vm.student, "sex", "男");2️⃣ Vue 监测数组中数据的改变
- Vue 没有为 data 中数组里面的元素匹配 getter 和 setter,所以通过索引修改数组中的元素时,无法触发响应式;
- 只有调用这 7 个数组身上的方法,才能触发响应式
[push, pop, shift, unshift, splice, sort, reverse],Vue 对这 7 个方法进行了包装。或者直接使用Vue.set()方法。
3️⃣ Vue 2 响应式原理
采用数据劫持结合观察者模式的方式实现响应式,也借鉴了发布订阅模式的思想
obs 身上具有 data 的所有属性,读取或修改这些属性时就会触发 getter 或 setter
const data = { name: "Vue", version: "2.0" };
/** Vue 2 这里用了递归 */
function Observer(obj) {
Object.keys(obj).forEach((key) => {
// 如果写 Object.defineProperty(obj, key, {}) 就会出现超出最大回调栈错误
// 因为下方 getter 中的 return obj[key] 会再次触发 getter 操作
// 所以不能把 getter 加在 data 自身,而是放在实例 obs 上
Object.defineProperty(this, key, {
enumerable: true,
configurable: true,
get() {
console.log(`Getting ${key}!`);
return obj[key];
},
set(newVal) {
if (newVal === obj[key]) return;
console.log(`Setting ${key}! 触发解析模板操作`);
obj[key] = newVal;
},
});
});
}
const obs = new Observer(data);
obs.name; // Getting name!
obs.name = "React"; // Setting name=React! 触发解析模板操作4️⃣ Vue 3 响应式原理
// 使用代理和反射 API 替代 Object.defineProperty
const data = { name: "Vue", version: "2.0" };
const proxy = new Proxy(data, {
get(target, property, receiver) {
console.log(`Getting ${property}!`);
return Reflect.get(...arguments);
},
set(target, property, value, receiver) {
console.log(`Setting ${property}=${value}! 触发解析模板操作`);
return Reflect.set(...arguments);
},
});
proxy.name; // Getting name!
proxy.name = "React"; // Setting name=React! 触发解析模板操作双向绑定原理
1️⃣ 发布订阅模式
以全局事件总线为例
class Vue {
constructor() {
// 用来存储 事件-事件回调函数 { 'myclick': [fn1, fn2, fn3] }
this.subs = {};
}
// 【订阅者】实现 $on 方法
$on(type, fn) {
this.subs[type] = this.subs[type] ? [...this.subs[type], fn] : [fn];
}
// 【发布者】实现 $emit 方法
$emit(type) {
// 首先得判断该方法是否存在
if (this.subs[type]) {
// 获取到参数数组 (从第二位开始截取参数,因为第一个参数是 type)
// arguments 不是真正的数组,不能直接使用 slice 方法
// const args = Array.from(arguments).slice(1);
const args = Array.prototype.slice.call(arguments, 1);
// 循环队列调用 fn
this.subs[type].forEach((fn) => fn(...args));
} else {
console.log("该事件不存在");
}
}
}
// 使用
const eventHub = new Vue();
// 使用 $on 添加一个 sum 类型的 方法到 subs['sum']中
eventHub.$on("sum", function () {
let count = [...arguments].reduce((x, y) => x + y);
console.log(count);
});
// 触发 sum 方法
eventHub.$emit("sum", 1, 2, 4, 5, 6, 7, 8, 9, 10);2️⃣ 观察者模式
/** 发布者 (被观察者-主题-老师) */
class Subject {
constructor() {
// 1. 被观察者拥有所有观察者的完整数组
this.observerList = []; // 观察者列表
}
// 添加观察者
addObs(obs) {
// 判断观察者是否有和存在更新订阅的方法
if (obs && obs.update) {
// 添加到观察者列表中
this.observerList.push(obs);
}
}
// 通知观察者,发送消息
notify(msg) {
// 2. 事件发布时遍历观察者列表,通知每一个观察者 (调用观察者的更新事件函数)
this.observerList.forEach((obs) => obs.update(msg));
}
}
/** 观察者 (学生) */
class Observer {
constructor(name) {
this.name_ = name;
}
// 定义更新事件函数
update(msg) {
console.log(`目标更新了,我${this.name_}收到了这条消息:${msg}`);
}
}
// 创建发布者
const sub = new Subject();
// 创建观察者
const obs1 = new Observer("张三");
const obs2 = new Observer("李四");
// 把观察者添加到列表中
sub.addObs(obs1);
sub.addObs(obs2);
// 发布者开启了通知 (发送了消息),每个观察者者都会自己触发 update 更新事件
sub.notify("这是一条消息");new Vue()首先执行初始化,对data执行响应化处理,这个过程发生Observer中;- 同时对模板执行编译,找到其中动态绑定的数据,从
data中获取并初始化视图,这个过程发生在Compile中; - 同时定义⼀个更新函数和
Watcher,将来对应数据变化时Watcher会调用更新函数; - 由于
data的某个key在⼀个视图中可能出现多次,所以每个key都需要⼀个管家Dep来管理多个Watcher; - 将来 data 中数据⼀旦发生变化,会首先找到对应的
Dep,通知所有Watcher执行更新函数;
06 事件处理
事件的基本使用
- 在 HTML 标签中,使用
v-on:xxx或@xxx绑定事件,其中 xxx 是事件名 - 事件的回调函数需要写在
methods对象中(不能用箭头函数,否则 this 指向就不是 vm 或 vc) - 事件的回调函数的第一个参数默认会传入事件对象,比如点击事件对象
- 事件函数调用传参使用
$event占位,这样就不会丢失默认传入的 event 参数 - 在组件标签中,默认绑定的是自定义事件,如果要使用原生 DOM 事件,需要加
.native修饰符
// 如果在调用事件回调时没有传递 $event 参数,事件回调函数则不会收到事件对象
@click = "sayName('Tom')"
sayName(name) { console.log(name) }
// 调用事件回调时使用 $event 占位,事件回调函数会收到事件对象
@click = "showInfo($event, 66)"
// 调用方法 func 括号可加可不加
showInfo(e, num) { console.log(e, num) }事件修饰符
@click.prevent="func" // 阻止默认事件 如阻止链接自动跳转
@click.stop= "func" // 阻止事件冒泡 当内外标签绑定相同事件时,触发内部标签不会同时触发外部标签
@click.once= "func" // 事件只触发一次
@click.capture= "func" // 使用事件的捕获模式 先外层标签,再内层标签,与冒泡相反
@click.self= "func" // 当event.target是当前操作元素时才出发操作 仅作用于绑定事件的标签,点击其内部标签无作用
@click.passive= "func" // 事件的默认行为立即执行 无需等待事件的回调函数执行完毕(有可能事件回调执行时间很长)
// 事件修饰符可以连续写键盘事件
@keydown
@keyup
@keyup.enter.native="login" // enter 键抬起时触发登录07 计算属性 computed
computed计算属性应写成对象的形式,包含 get 和 set 两个方法;当读取计算属性时,get 方法就会被调用,且返回值就作为计算属性的值;当修改计算属性时,set 方法就会被调用;- 计算属性依赖 return 实现功能;
- 计算属性简写:当只读不改时,计算属性可简写为一个函数。
new Vue({
computed: {
fullName: {
// 读取计算属性
// get 在初次读取 fullName 的值和所依赖的数据发生变化时被调用
get() {
return this.firstName + "-" + this.lastName;
},
// 修改计算属性
set(value) {
const arr = value.split("-");
this.firstName = arr[0];
this.lastName = arr[1];
},
},
},
// 简写(只读不改)
computed: {
fullName() {
return this.firstName + "-" + this.lastName;
},
},
});- 要用的属性不存在,要通过已有的属性计算得来,就使用计算属性;
- 与 methods 实现相比,计算属性内部有缓存机制 (复用),效率更高,调试方便;
- 计算属性最终会出现在 vm 上,在模板中直接读取使用即可;
- 把计算属性当作一个快照,不要修改计算属性的返回值;
- 被 Vue 管理的函数,最好写成普通函数,这样 this 的指向才是 vm 或 vc;
- 不被 Vue 所管理的函数 (定时器的回调函数、ajax 的回调函数、Promise 的回调函数等),最好写成箭头函数。
手动实现一个 computed 函数
const memory = (fn) => {
// 缓存对象,用于存储函数的计算结果
const cache = new Map();
// 返回一个新的函数
return function (...args) {
// 将参数转换为字符串,用作缓存的键
const key = JSON.stringify(args);
// 如果缓存中存在结果,则直接返回缓存结果
if (cache.has(key)) {
return cache.get(key);
}
// 否则,调用原函数计算结果
const result = fn(...args);
// 将结果存入缓存中
cache.set(key, result);
// 返回计算结果
return result;
};
};
// 示例用法
const complexCalculation = (num) => {
console.log("计算中...");
return num * num;
};
const memoizedCalculation = memory(complexCalculation);
console.log(memoizedCalculation(5)); // 计算中... 25
console.log(memoizedCalculation(5)); // 25(从缓存中读取,不会再次计算)
console.log(memoizedCalculation(6)); // 计算中... 36
console.log(memoizedCalculation(6)); // 36(从缓存中读取,不会再次计算)08 监视属性 watch
- 当被监视的属性变化时, 回调函数自动调用, 进行相关操作;
- 监视的属性必须存在,才能进行监视;
- 两种写法:new Vue 时传入 watch 配置项;或者用
vm.$watch; immediate: true表示初始化时调用一下;- 配置
deep: true表示深度监视,检测对象内部多层的变化;Vue 中的 watch 默认不监测对象内部值的改变(一层); - 当只需要 handler 时,可简写为 handler 函数形式,传入形参 newValue 和 oldValue;只传一个形参时,就是 newValue;
- computed 能完成的功能,watch 都可以完成;
- watch 能完成的功能,computed 不一定能完成,例如:watch 可以进行异步操作。计算属性 computed 靠的是 return 的返回值来实现功能,无法做到异步生成返回值;而 watch 不依赖返回值,用的是 handler 函数;
- watch 不缓存;
<script>
new Vue({
watch: {
isHot: {
immediate: true, // 初始化时让 handler 调用一下
deep: true, // 深度监视
handler(newValue, oldValue) {
console.log("isHot被修改了", newValue, oldValue);
},
},
},
// 简写
watch: {
isHot(newValue, oldValue) {
console.log("isHot被修改了", newValue, oldValue, this);
},
},
});
vm.$watch("firstName", {
function(val) {
// 这里必须用箭头函数,因为定时器是 JS 引擎控制的,这个函数不是 Vue 管理的
setTimeout(() => {
(this.fullName = val + "-" + this), lastName;
});
},
});
</script>09 绑定样式
使用 v-bind 单向绑定
绑定 class 样式
:class="mood" // 字符串写法,适用于样式的类名不确定,需要动态指定
:class="classArr" // 数组写法,适用于样式的个数不确定,类名也不确定
:class="classObj" // 对象写法,适用于样式的个数确定,类名确定,但需要动态决定用不用
data: {
mood: 'normal',
classArr: ['style1', 'style2', 'style3'],
classObj: {
style1: false,
style2: false,
}
}绑定 style 样式
:style="styleObj" // 对象写法
:style="styleArr" // 数组写法
data: {
styleObj: { fontSize: '40px', color: 'red', },
styleArr: [
{ fontSize: '40px', color: 'blue', },
{ backgroundColor: 'gray' }
]
}10 条件渲染
v-if="xxx"当表达式为 false 时,不展示的 DOM 元素直接被移除,适用于切换频率较低的场景 (管理系统的权限列表);配合v-else使用;v-show="xxx"当表达式为 false 时,不展示的 DOM 元素隐藏,display: none适用于切换频率较高的场景 (前台页面的数据展示);- xxx 表示的是一个表达式,可以求出一个值,判断这个值是 true 或 false,当他们的表达式为 true 时则显示;
v-if一般和template搭配使用,在一个template标签中使用v-if;因为template标签不影响结构,在解析时会被移除;
当 v-for 和 v-if 同时使用的时候,v-for 的优先级更高,会导致 v-if 重复运行在每个 for 循环中,会重复操作 DOM。(vue3 中 v-if 优先级更高)
如果循环内部没有条件判断,则用 template 标签包裹 v-for,在外面进行 v-if 判断;
如果循环内部有条件判断,则用计算属性提前过滤掉不需要显示的项(就不需要 v-if 了)
11 列表渲染
列表渲染
遍历数组 v-for="(item, index) in items" :key="item.id"(推荐用 item.id 作为 key ) 遍历对象 v-for="(val, key) in items 拿到的分别是对象的 value 和 key
- 可省略数组的 index 或者对象的 key,这样拿到的就是 item 或者 val;
- 使用 v-for 时一定要加
:key; - v-for 可应用在数组、对象、字符串。
key 的重要性

- key 是 Vue 内部在用,不会出现在 DOM 结构上;
- key 是虚拟 DOM 对象的标识,当数据发生变化时,Vue 会根据【新数据】生成【新的虚拟 DOM】,随后 Vue 进行【新虚拟 DOM】与【旧虚拟 DOM】的差异比较;
- 对比规则:
- 旧虚拟 DOM 中找到了与新虚拟 DOM 相同的 key
- 若虚拟 DOM 中节点内容没变, 直接复用之前的真实 DOM
- 若虚拟 DOM 中节点内容变了, 则生成新的真实 DOM,随后替换掉页面中之前的真实 DOM
- 旧虚拟 DOM 中未找到与新虚拟 DOM 相同的 key
- 创建新的真实 DOM,随后渲染到到页面
- 旧虚拟 DOM 中找到了与新虚拟 DOM 相同的 key
列表过滤 filter
new Vue({
data: {
// 1.data 中配置 keyWord 和 filPersons 数组
keyWord: "", // 关键词
filPersons: [], // 用一个新数组接收过滤后的数组(监视属性用)
persons: [], // 原数组
},
// 1. watch 监视属性写法
watch: {
keyWord: {
immediate: true, // 对起始的空字符串进行一次过滤,展示整个数组
handler(val) {
// 只传一个参数表示变化后的 newValue
this.filPerons = this.persons.filter((p) => {
return p.name.indexOf(val) !== -1; // 字符串中 indexOf 空字符串,结果是 0
});
},
},
},
// 2. computed 计算属性写法(推荐)
computed: {
filPerons() {
return this.persons.filter((p) => p.name.indexOf(this.keyWord) !== -1);
},
},
});Diff 算法 (待优化)
Vue 的 diff 算法(主要在 Vue 的 Virtual DOM 实现中)的核心是高效地对比两棵虚拟 DOM 树,找出最小的更新操作。Vue 的 diff 算法使用的是双端比较(双指针)的方法。下面是其详细的流程说明:
Diff 算法流程
- 初始化双指针:
oldStartIdx指向旧节点列表的开始位置。oldEndIdx指向旧节点列表的结束位置。newStartIdx指向新节点列表的开始位置。newEndIdx指向新节点列表的结束位置。
- 双端比较: 在双端比较的过程中,Vue 会同时从旧节点列表和新节点列表的两端进行对比:
- 旧头与新头比较 (
oldStartVnode和newStartVnode): 如果匹配,则直接更新该节点,然后指针分别向右移动。 - 旧尾与新尾比较 (
oldEndVnode和newEndVnode): 如果匹配,则直接更新该节点,然后指针分别向左移动。 - 旧头与新尾比较 (
oldStartVnode和newEndVnode): 如果匹配,说明节点需要移动到新的位置。将旧头节点移动到旧尾之后,然后旧头指针右移,新尾指针左移。 - 旧尾与新头比较 (
oldEndVnode和newStartVnode): 如果匹配,说明节点需要移动到新的位置。将旧尾节点移动到旧头之前,然后旧尾指针左移,新头指针右移。
- 旧头与新头比较 (
- 四种情况均不匹配:
- 如果以上四种情况都不匹配,则通过 key 来查找旧节点列表中是否存在与当前新节点 key 相同的节点。
- 如果找到匹配的节点,则移动该节点到正确位置,并更新该节点。
- 如果没有找到匹配的节点,则创建新的节点并插入到正确位置。
- 处理剩余节点:
- 当某一方的指针先走完时(例如
oldStartIdx > oldEndIdx或newStartIdx > newEndIdx),说明另一方还有剩余节点需要处理。 - 如果新节点列表还有剩余节点,则这些节点是新增的,需要创建并插入。
- 如果旧节点列表还有剩余节点,则这些节点是多余的,需要移除。
- 当某一方的指针先走完时(例如
12 过滤器 filters
对要显示的数据进行特定格式化后再显示(适用于一些简单逻辑的处理),本质上是一个函数
注册过滤器(局部或全局)
- 局部过滤器:在创建 vm 时传入
filters配置项; - 全局过滤器:
Vue.filter(filterName, callback)
- 局部过滤器:在创建 vm 时传入
使用过滤器:
{{ xxx | 过滤器名 }}或v-bind: 属性 = "xxx | 过滤器名"callback 函数默认传入第一个参数是需要过滤的数据的
value,上面的 xxx 是需要过滤的数据
<script type="text/javascript">
// 全局过滤器(写在 Vue 实例之前)
Vue.filter("mySlice", function (value) {
return value.slice(0, 4); // 截取前四位
});
new Vue({
// 局部过滤器(本质是一个函数)
filters: {
timeFormater(value, str = "YYYY年MM月DD日 HH:mm:ss") {
// str 传一个形参默认值
return dayjs(value).format(str);
},
},
});
</script>13 其他指令
v-text向所在节点渲染文本内容,会直接替换掉标签中的内容,不解析标签;v-html向所在节点渲染包含 html 结构的内容,但是有安全性问题;v-cloak是一个特殊属性,没有值;当 Vue 实例创建完毕接管容器后,会删掉该属性,配合 css(属性选择器)使用解决网速过慢时展示出未经解析模板的问题(给带有v-cloak属性的节点设置display: none),这样在 Vue 实例创建完毕之前,带有v-cloak的节点不会显示;接管完毕之后,v-cloak属性被删除,就可以显示了;v-once所在节点初次动态渲染后,就视为静态内容,以后数据的改变不会引起所在结构的更新;v-pre让 Vue 跳过其所在节点的编译过程,跳过没有指令语法和插值语法的节点,加快编译过程。
<template>
<div v-cloak>{{ demo }}</div>
</template>
<style>
[v-cloak] {
display: none;
}
</style>14 自定义指令 directives
bind inserted update
自定义指令可以简写成函数形式,完整形式要写成对象(可用于权限控制)
自定义指令允许开发者封装一段操作 DOM 的逻辑,以便在模板中简洁地复用这些逻辑
第一个形参是真实的 DOM 元素
<span></span>第二个形参是绑定的元素对象,我们需要用到其 value 值
binding.value = n定义一个
v-big指令,和v-text功能类似,但会把绑定的数值放大 10 倍定义一个
v-fbind指令,和v-bind功能类似,但可以让其所绑定的input元素默认获取焦点如果想在不同的时机调用不同的函数,就要写成对象式
<h2>放大10倍后的 n 值是:<span v-big="n"></span></h2>
<input type="text" v-fbind:value="n" />
<script>
// 定义全局指令(对象式)
Vue.directive("fbind", {
bind(element, binding) {
// 指令与元素成功绑定时(一上来)被调用
element.value = binding.value;
},
inserted(element, binding) {
// 指令所在元素被插入页面时被调用
element.focus();
},
update(element, binding) {
// 指令所在的模板被重新解析时被调用
element.value = binding.value;
},
});
new Vue({
// 定义局部指令(函数式简写)
directives: {
big(element, binding) {
// 第一个形参:真实 DOM 元素;第二个形参:绑定元素对象
element.innerText = binding.value * 10; // 原生 DOM 操作
},
},
});
</script>15 生命周期

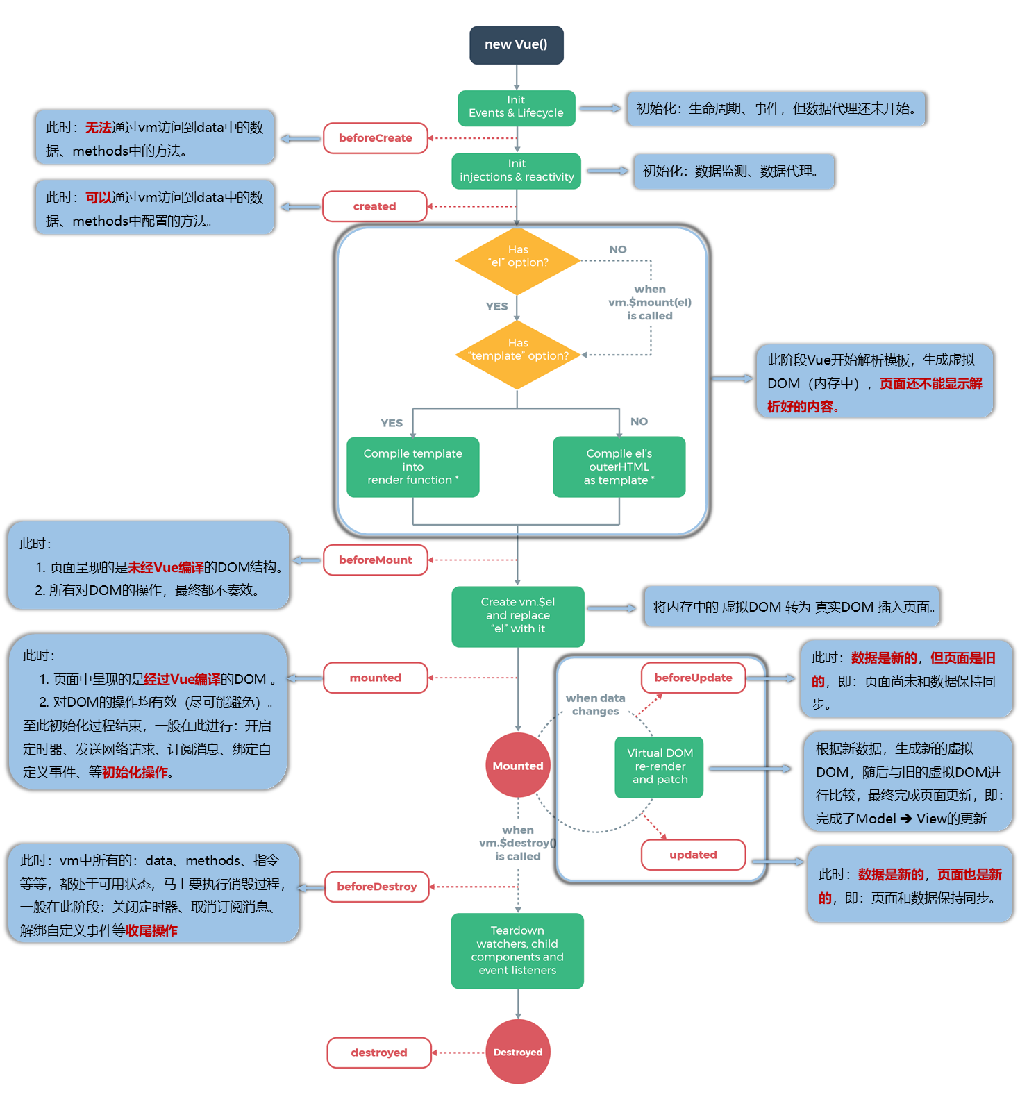
- 生命周期回调函数、生命周期函数、生命周期钩子,是 Vue 在关键时刻帮我们调用的一些特殊名称的函数;生命周期函数中的
this指向是vm或组件实例对象vc; mountedVue 完成模板的解析并把初始的真实 DOM 元素放入页面后(挂载完毕)调用;发送ajax请求、启动定时器、绑定自定义事件、订阅消息等初始化操作;beforeUpdated页面和数据未同步;beforeDestroy清除定时器、解绑自定义事件、取消订阅消息等收尾工作,对数据的修改不会再更新了;- 另外还有三个生命周期
activateddeactivatednextTick; vm.$el存储着 Vue 解析后的真实 DOM;- 放在
mounted中的请求有可能导致页面闪动(因为此时页面 DOM 结构已经生成),但如果在页面加载前完成请求,则不会出现此情况。建议对页面内容的改动放在created生命周期当中。
16 组件
组件:实现应用中局部功能代码和资源的集合,在 Vue 中组件的本质是一个 VueComponent 构造函数,在书写组件标签时,Vue 会帮我们调用该构造函数,生成一个组件实例对象 vc,每个 vc 就是一个组件。
非单文件组件

- 什么是组件:实现应用中局部功能代码和资源的集合;组件就是把图形、非图形的各种逻辑均抽象为一个统一的概念(组件)来实现开发的模式,在 Vue 中每一个
.vue文件都可以视为一个组件; - 组件化的优点:复用代码,简化项目编码,提高效率;
- Vue 中的组件本质是一个构造函数;
01 定义(创建)组件
Vue.extend({ options })创建一个构造函数(options对象表示配置项,如data、methods、template等,和new Vue时传入的配置项几乎相同);- 不写
el,最后由一个vm统一管理并挂载;data写成函数,避免组件复用时数据间引用关系; - 利用
template配置项创建内容,里面用模板字符串插入 HTML 结构; - 可以简写为
const school = { options };Vue.extend可省略; name属性用于定义在开发者工具中的名称,给程序员看的。
02 注册组件
- 全局注册
Vue.component('组件名', 定义的组件对象) - 局部注册
new Vue({ components: { 组件名: 定义的组件对象 } }) - 注意:注册组件时的组件名是应用在使用组件时,不是显示在开发者工具中的,是给代码看的;但如果定义组件时没有传入
name配置项,那么开发者工具中展示的就是现在这个组件名
03 使用组件
- 编写组件标签(注册组件时的组件名)即可,如
<Student></Student>;在脚手架环境中使用自闭和标签即可。
<!-- 第三步:使用组件 -->
<Hello></Hello>
<!-- 第一步:创建hello组件 -->
<script>
const hello = Vue.extend({
name: 'Hello',
template: `<div><h2>你好啊!{{ name }}</h2></div>`,
data() {
return { name: 'Tom' }
}
})
// 第二步:全局注册组件
Vue.component('Hello', hello) // 前面一个hello是注册时的组件名,用它来写组件标签
// 或者局部注册
new Vue({
...,
components:{ Hello: hello },
})
</script>组件名写法建议
- 一个单词:建议首字母大写,与开发者工具呼应;
- 多个单词:建议 CamelCase 写法,每个单词首字母大写 MySchool(仅限脚手架中使用);
- 可以使用
name配置项指定组件在开发者工具中呈现的名字;如果不用name配置项,则开发者工具中展示的是组件注册时的名字; - 单文件组件中组件文件名建议与组件名一致。
VueComponent
const Hello = Vue.extend({ })
Hello组件本质上是一个名为VueComponent的构造函数,且不是程序员定义的,是Vue.extend生成的;- 我们只需要写
<Hello/>,Vue 解析时会帮我们创建Hello组件的实例对象,即 Vue 帮我们执行的:new VueComponent(options); - 每次调用
Vue.extend,返回的都是一个全新的VueComponent; - Vue 的实例对象,简称
vm;VueComponent的实例对象,简称vc(组件实例对象); - 组件配置中,
data函数、methods中的函数、watch中的函数、computed中的函数 它们的this均是【VueComponent实例对象vc】; - new Vue(options) 配置中,
data函数、methods中的函数、watch中的函数、computed中的函数 它们的this均是【Vue实例对象vm】

Vue.prototype === VueComponent.prototype.__proto__让组件实例对象(vc)可以访问到 Vue 原型上的属性、方法($mount 等)
const d = new Demo()- 构造函数
Demo具有prototype属性,指向自己的原型对象;(显式原型属性) Demo的实例对象d具有__proto__属性,指向自己的原型对象;(隐式原型属性)Demo.prototype == d.__proto__
单文件组件
在 index.html 里面只写了一个 id 为 app 的容器
// main.js 程序入口文件
import Vue from "vue"; // 引入 Vue(使用 ES6 的模块化语法替代了在 HTML 的 src 属性中引入 vue)
import App from "./App.vue"; // 引入根组件
new Vue({
// 创建 vm
// template: `<App></App>`, // 相当于在容器里面写 <App></App>
// components: { App }, // 注册根组件
render: (h) => h(App), // 使用 render 代替以上两行,即将 App 组件渲染到 HTML 结构中
}).$mount("#app"); // 挂载到容器中(指明挂载的容器)<!-- 根组件 App.vue -->
<template>
<div>
<School></School>
<!-- 使用组件 -->
<Student></Student>
</div>
</template>
<script>
import School from "./School.vue"; // 引入组件
import Student from "./Student.vue";
export default {
// 这里实际上调用了 Vue.extend,生成了根组件实例 vc
name: "App", // 根组件
components: { School, Student }, // 注册组件
};
</script>